image

Virtual Try On
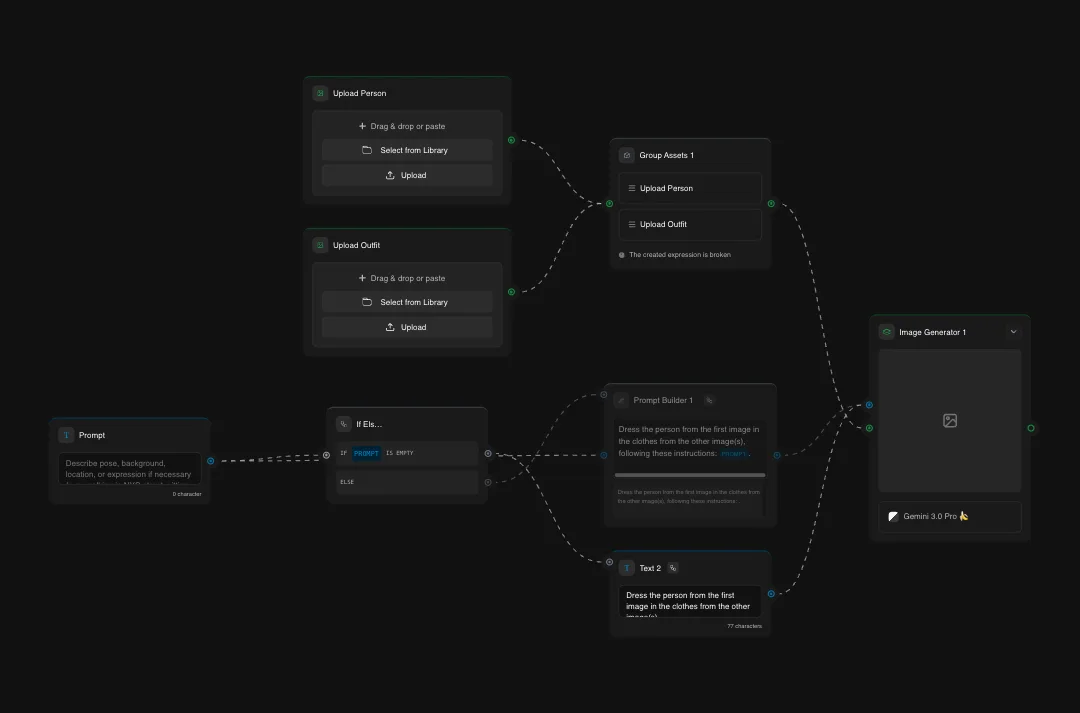
Dress Characters in Any Outfit
Virtual Try On puts any clothing onto any character. Upload a high-quality character photo (portrait or full body) and clothing images, and the AI dresses your character in that outfit with realistic fit and draping, on the same background, on a white background or in a set up that you can define.
Run in Scenario โ